Config
pubsub_emulator_host parameter is optional, which could be used when you need to test
the Google Cloud PubSub service locally through an emulator (see more details at the bottom).
Start Mage
Create a new pipeline
- Open Mage in your browser.
-
Click
+ New pipeline, then selectStreaming. -
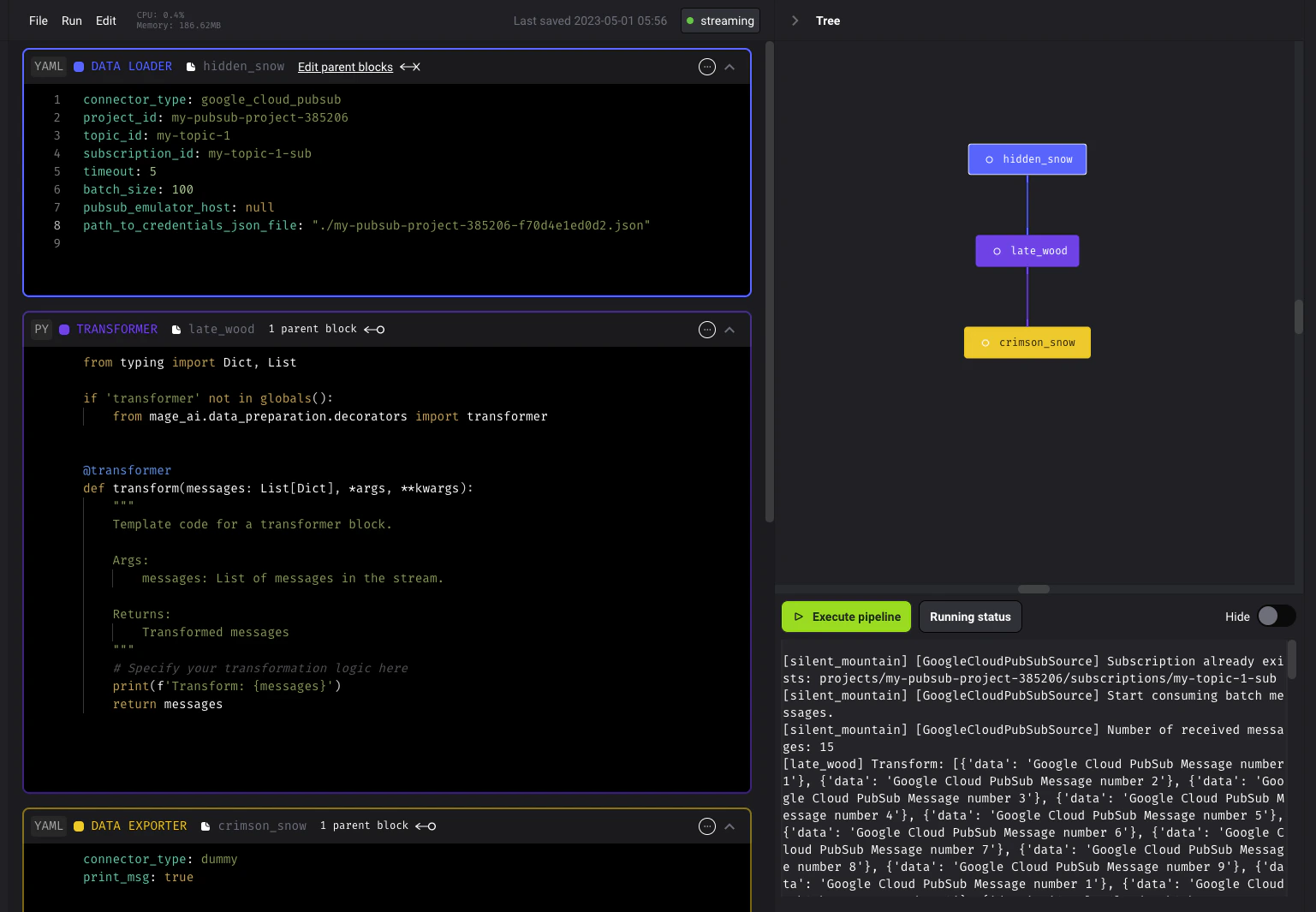
Add a data loader block, select
Google Cloud PubSub, and change the settings to those of your PubSub project: -
Add a transformer block and paste the following:
-
Add a data exporter block, select
Dummyand keep the default settings:

Test pipeline
Open the streaming pipeline you just created, and in the right side panel near the bottom, click the button Execute pipeline to test the pipeline.Publish some testing messages
Please use the publisher example given in the Testing apps locally with the emulatorSet up Google Cloud Pubsub emulator
To test out Google Cloud PubSub source locally, follow the instructions in Testing apps locally with the emulator to set up the local Google Cloud PubSub emulator.Create a project_id for testing
Use the command listed under the Starting the emulator section to create a project_id, e.g.,
Create a topic and a subscription
Use thegcloud pubsub topics create command to create a topic:
gcloud pubsub subscriptions create command to create a subscription.